
作者 | 程茜
编辑 | 心缘
智东西9月12日报道,今天凌晨,阿里通义实验室正式发布下一代基础模型架构Qwen3-Next,并训练了基于该架构的Qwen3-Next-80B-A3B-Base模型,该模型拥有800亿个参数仅激活30亿个参数。

Base模型在Qwen3预训练数据的子集15T tokens上进行,仅需Qwen3-32B 9.3%的GPU计算资源,针对超过32k的上下文,推理吞吐量可达到Qwen3-32B的10倍以上。
同时,基于Base模型,阿里开源了Qwen3-Next-80B-A3B的指令模型(Instruct)和思维模型(Thinking),模型支持原生262144个token上下文长度,可扩展至1010000个token。

其中,Qwen3-Next-80B-A3B-Instruct仅支持指令(非思考)模式,其输出中不生成块;Qwen3-Next-80B-A3B-Thinking仅支持思考模式,为了强制模型进行思考,默认聊天模板自动包含。
指令模型的性能表现与参数规模更大的Qwen3-235B-A22B-Instruct-2507相当,思维模型优于谷歌闭源模型Gemini-2.5-Flash-Thinking。

▲指令模型测试基准

▲思维模型测试基准
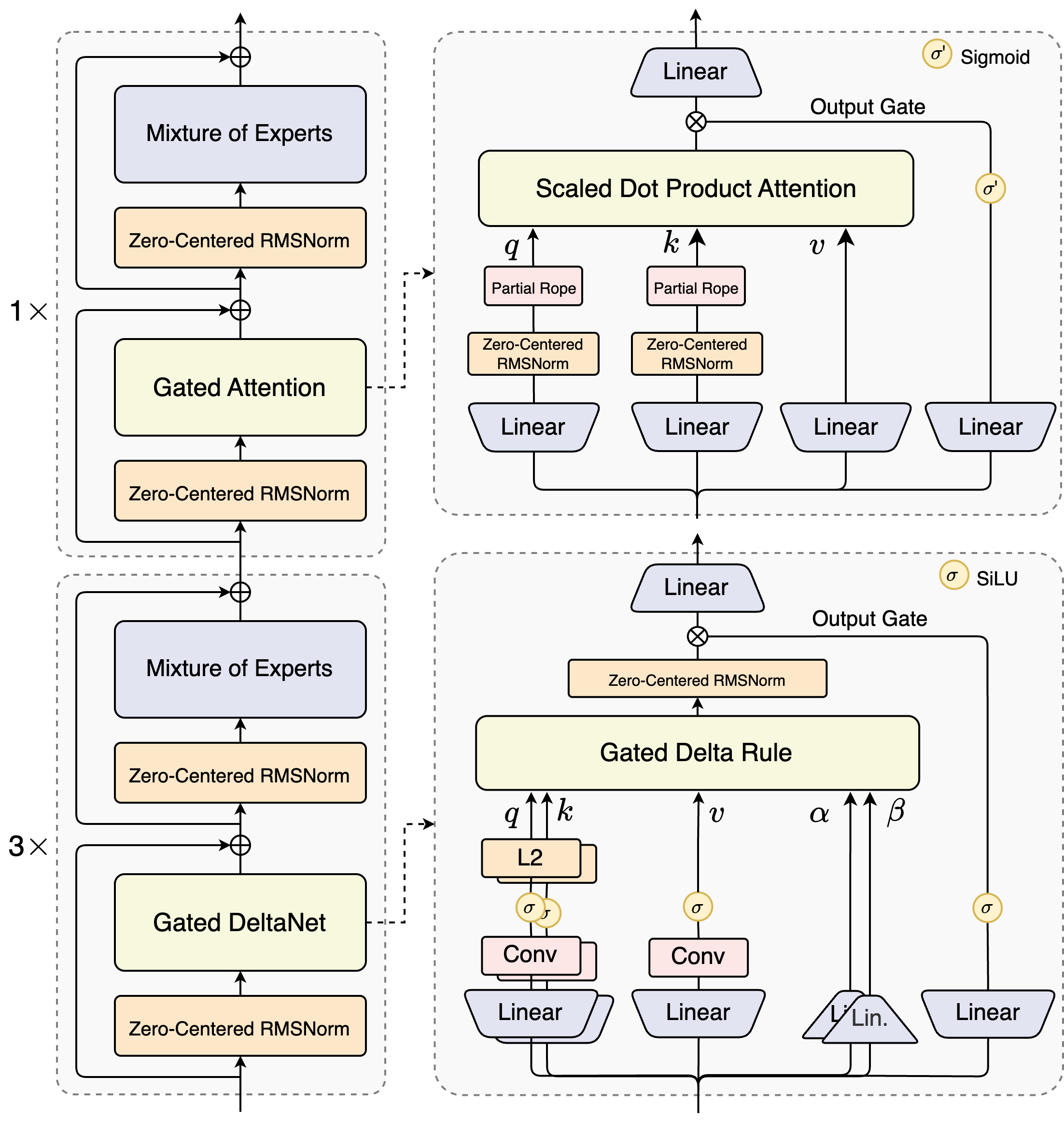
在架构升级方面,相比阿里4月底的Qwen3 MoE模型,新增了混合注意力机制、高稀疏度MoE结构、一系列训练稳定友好的优化,以及提升推理效率的多Token预测(MTP)机制等。
新模型已在魔搭社区和HuggingFace开源,开发者们也可通过Qwen Chat免费体验或阿里云百炼、NVIDIA API Catalog体验Qwen3-Next。
开发者在Qwen的X评论区称赞其新增的多Token预测(MTP)机制,称这是最令人印象深刻的部分。


Qwen Chat地址:https://chat.qwen.ai
Hugging Face:https://huggingface.co/collections/Qwen/qwen3-next-68c25fd6838e585db8eeea9d
魔搭社区:https://modelscope.cn/collections/Qwen3-Next-c314f23bd0264a
阿里云百炼:https://bailian.console.aliyun.com/?tab=model#/model-market/detail/qwen3?modelGroup=qwen3
一、指令模型接近235B旗舰模型,推理模型超Gemini-2.5
Qwen3-Next模型支持原生262144个token上下文长度,可扩展至1010000个token。
总的来看在性能方面,指令模型接近阿里参数规模235B的旗舰模型,思维模型表现优于Gemini-2.5-Flash-Thinking。
其基座模型为Qwen3-Next-80B-A3B-Base,仅使用1/10的Non-Embedding激活参数,在大多数基准测试中,性能表现与Qwen3-32B-Base相近。但其总训练成本为Qwen3-32B-Base的10%不到,并且对于超过32K上下文的推理吞吐是Qwen3-32B的10倍以上。

得益于其新的混合模型架构,Qwen3-Next在推理效率方面,与Qwen3-32B相比,Qwen3-Next-80B-A3B在预填充(prefill)阶段,在4k tokens的上下文长度下,吞吐量接近前者的7倍,当上下文长度超过32k时,吞吐提升达到10倍以上。

在解码(decode)阶段,该模型在4k上下文下实现近4倍的吞吐提升,在超过32k的长上下文场景中能保持10倍以上的吞吐优势。

具体来看,其指令模型表现优于Qwen3-30B-A3B-Instruct-2507和Qwen3-32B-Non-thinking,并取得了几乎与参数规模更大的Qwen3-235B-A22B-Instruct-2507模型相近的结果。
只有在面向大模型的综合性评测基准、高难度数学推理基准AIME25中,指令模型的表现略逊色于Qwen3-235B-A22B-Instruct-2507,在编程、复杂问答与长对话的评测中表现更好。

Qwen3-Next-80B-A3B-Instruct在RULER上所有长度的表现明显优于层数相同、注意力层数更多的Qwen3-30B-A3B-Instruct-2507,甚至在256k范围内都超过了层数更多的Qwen3-235B-A22B-Instruct-2507。

思维模型的表现优于预训练成本更高的Qwen3-30B-A3B-Thinking-2507、Qwen3-32B-thinking,全面超过了谷歌的闭源模型Gemini-2.5-Flash-Thinking,并在部分指标上接近阿里最新旗舰模型Qwen3-235B-A22B-Thinking-2507。

二、混合注意力、MoE、稳定优化、多Token预测加持
研究人员在博客中提到,Qwen3-Next是针对大模型在上下文长度和总参数两方面不断扩展(Scaling)的未来趋势而设计。
Qwen3-Next采用的是Qwen3 36T预训练语料的一个均匀采样子集,包含15T tokens。其训练所消耗的GPU Hours不到Qwen3-30A-3B的80%;与Qwen3-32B相比,仅需9.3%的GPU计算资源,即可实现更优的模型性能。
这一模型结构相较其4月底推出的Qwen3的MoE模型,新增了多种新技术并进行了核心改进,包括混合注意力机制、高稀疏度MoE结构、一系列训练稳定友好的优化,以及提升推理效率的多Token预测(MTP)机制等。

混合注意力机制:用Gated DeltaNet(线性注意力)和Gated Attention(门控注意力)的组合替换标准注意力,实现超长上下文长度的有效上下文建模。
研究人员发现Gated DeltaNet相比常用的滑动窗口注意力(Sliding Window Attention)和Mamba2有更强的上下文学习能力, 并在3:1的混合比例下,即75%层使用Gated DeltaNet,25%层保留标准注意力,能一致超过超越单一架构,实现性能与效率的双重优化。
同时在保留的标准注意力中,研究人员进一步引入多项增强设计,包括沿用先前工作的输出门控机制,缓解注意力中的低秩问题,将单个注意力头维度从128扩展至256,仅对注意力头前25%的位置维度添加旋转位置编码,提高长度外推效果。
高稀疏度混合专家(MoE):在MoE层中实现极低的激活比率,大幅减少每个token的FLOPs,同时保留模型容量。研究人员的实验表明,在使用全局负载均衡后,当激活专家固定时,持续增加专家总参数可带来训练loss的稳定下降。
此前,Qwen3系列的MoE专家激活比约为1比16,Qwen3-Next实现了1比50的激活比。
稳定性优化:包括零中心化和权重衰减layernorm等技术,以及其他增强稳定性以实现鲁棒的预训练和后训练。研究人员发现,注意力输出门控机制能消除注意力池与极大激活等现象,保证模型各部分的数值稳定。
多Token预测(MTP):提升预训练模型性能并加速推理,Qwen3-Next特别优化了MTP多步推理性能,通过训练推理一致的多步训练,进一步提高了实用场景下的Speculative Decoding接受率。
结语:3B激活参数对标旗舰模型!阿里凭架构创新为模型降本提速
Qwen3-Next的突破点在于同时实现了大规模参数容量、低激活开销、长上下文处理与并行推理加速。此外结合注意力机制、MoE设计等方面的多项架构创新,阿里通义此次实现仅激活3B参数模型就能对标规模更大模型的性能,使得模型在性能与效率之间找到更佳平衡点,同时为降低模型训练、推理成本提供了有效路径。
研究人员在博客提到,未来他们将持续优化这一架构并开发Qwen3.5。与此同时近期阿里通义已经推出数个不同领域的模型,如超万亿参数的Qwen3-Max-Preview、文生图及编辑模型Qwen-Image-edit、语音识别模型Qwen3-ASR-Flash等。随着其多领域模型的持续落地与开源,阿里通义在开源社区的技术影响力正逐步增强。

